WordPress Plugin
Enable the WordPress plugin module, email our support team at support@flavorcrm.com with your request. Make sure to include your Flavor account details so we can activate the Plugin for the correct account. Once your request is received and verified, our team will promptly enable the feature, allowing you to fully utilize the WordPress integration with Flavor CRM.
Use this link to download the latest version of plugin Flavor – Google Drive
Step 1
In your WordPress Admin Menu. Go to Plugins > Add New.

Step 2
Click on Upload Plugin button found on top left corner of page.

Step 3
Click on Browse. Select the .zip file of Flavor plugin which has been downloaded before in your computer.

Step 4
Click Install Now button to starting installation plugin. After the plugin is installed. You can click on Activate Plugin link to work with it.

Step 5
Go to your setting and choose Flavor Settings.

Step 6
1. API URL which you can set : https://app.flavorcrm.com/api/PluginApi
2. API Token :
- For subsidiary wise, you can got API token from superadmin account in subsidiary menu.
- For company wise, you can ask to Flavor Admin for token.
3. Theme color for registration form.
4. Button Name for book class, you may change it based on your preference.
5. Link URL for registration form set : https://app.flavorcrm.com/student/registration_form
6. Save Changes if all changes valid.

Step 7
After saved Flavor Setting, go to settings again and chose Permalinks to refresh the setting.

Step 8
In this page, scrolling down to save changes. Do not need to make any changes, since this step only for refreshing the wordpress link. After done with this step, now user can go to {client wordpress link}/course-listing/ to check their classes.

Step 9
How can I obtain the WordPress API code from Flavor?
1. To obtain the API token for all Subsidiaries in Flavor CRM, please email to support team at support@flavorcrm.com
2. To obtain the API token for the for specific Subsidiary go to subsidiary module and then click on edit.

Click Generate New Token. Click Save to save the update of new token. Copy token and paste it in Flavor Plugin setting.

Step 10
To display the session catalog on your WordPress site using the Flavor plugin, insert the following shortcode into your desired page or post : “shortcode” = [flavor_course_listing]
This shortcode will render the session catalog as configured in your Flavor settings. Ensure that the Flavor plugin is installed and properly configured before using this shortcode.
How does Flavor WordPress Plugin works?
In this section, you will see the after set up with Flavor WordPress Plugin, how to edit or update the class from classes module.
User need to go to {client WordPress link}/course-listing/ to check their classes. To edit or update class, you need to login to your Flavor account.
Step 1
- Go to the Classes module from the main menu.
- This will navigate you to the Classes listing page.
- Click on the particular class whose details needs to be updated.

Step 2
- After clicking on a particular class from the listing, it will navigate you to the Class details page.
- On the Class details page, click on Edit Class button.

Step 3
- On the Edit page, you can upload the logo for the class by clicking the pen icon on the image section.
- You can also add description in the text box given below the class name.
- Also, you can edit other details as per you need.
- Click on Save button.

Note :
After you update the details in your Flavor account, it will be visible in the website.
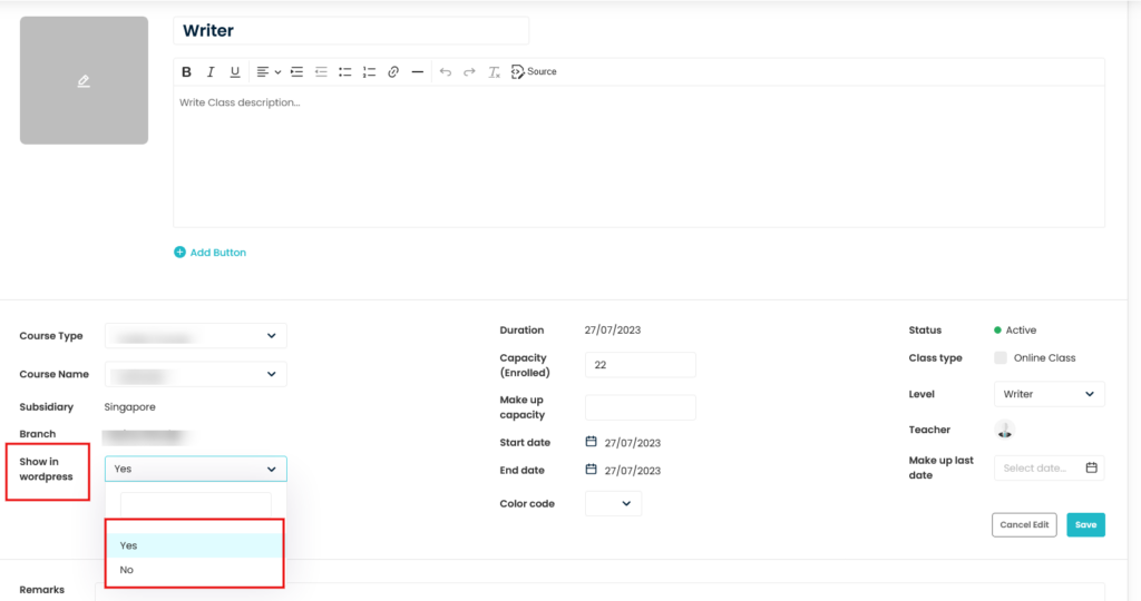
How to hide classes so that it is not visible on the Webpage?
- Go to the Edit page of the Class.
- If you want to hide the class so that it is not visible on the webpage, then select No against the Show in WordPress Label.
- Otherwise, keep it as Yes. By default, it remain as Yes.
- Once done, Click on Save button.

Need more help? Ask us a question
Please let us know more of your details and our team will reach out to you very shortly.